About Me
I am a Doctoral Researcher in Computer Science at the University of Missouri, advised by Dr. Tanu Malik. My research focuses on agentic AI systems, multi-model LLM orchestration, and trustworthy/reproducible machine learning systems. I build and evaluate end-to-end platforms that reason, plan, and act autonomously across HPC and cloud environments.
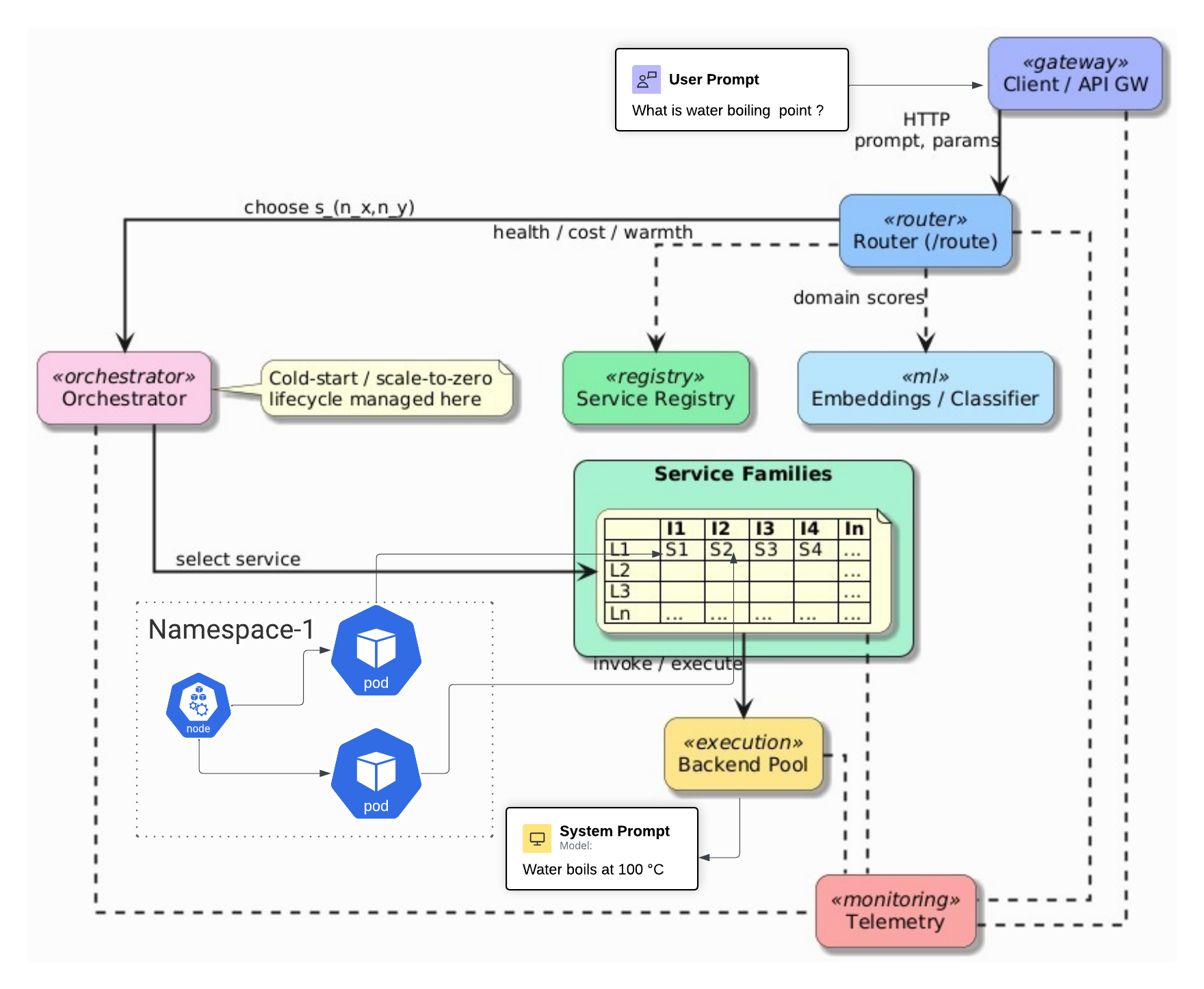
I completed my M.S. in Computer Science at Missouri (GPA 4.0/4.0), where my thesis studied deploying LLMs as a service on Kubernetes-based HPC clusters. I received my B.Tech in CSE (Data Analytics) from VIT, where I worked on multilingual sentiment analysis with collaborators at IIIT Hyderabad.
Recent recognitions include Google PhD Fellowship Nominee (NLP, 2025), Outstanding Master’s Student Award (2025), and EECS Graduate Travel Fellowship (2026).
Research Interests: Agentic AI systems, LLM orchestration, reproducibility, provenance, distributed inference systems, and evaluation science
News
- 2026.04: Received the EECS Graduate Travel Fellowship from the University of Missouri College of Engineering
- 2026.04: Awarded a Chameleon Cloud Travel Award (Top 10 proposals) for the Sixth Chameleon User Meeting
- 2026.02: My presentation on “Evaluating Dependency Gaps in LLM-Generated Code” was selected for the Sixth Chameleon User Meeting (April 15–16, 2026) at NCAR’s Mesa Lab in Boulder, Colorado
- 2026.01: I presented “AI-Generated Code Is Not Reproducible (Yet): An Empirical Study of Dependency Gaps in LLM-Based Coding Agents” (Jan 26) and “Efficient Multi-Model Orchestration for Self-Hosted Large Language Models” (Jan 27) at AAAI 2026 in Singapore
- 2026.01: Submitted “The Environment Specification Gap” (extended 1,000-instance study) to TMLR
- 2026.01: Submitted “Resource-Aware Multi-Model Serving for GPU Cloud Infrastructure” to IEEE CLOUD 2026
- 2026.01: Submitted “Beyond Functional Correctness: Evaluating AI-Generated Software Services” to ACM REP 2026
- 2025.12: Our paper “AI-Generated Code Is Not Reproducible (Yet): An Empirical Study of Dependency Gaps in LLM-Based Coding Agents” was accepted at the RAI 2025 workshop
- 2025.11: Our paper “Efficient Multi-Model Orchestration for Self-Hosted Large Language Models” was accepted at the Deployable Artificial Intelligence (DAI2025) Workshop
- 2025.11: Received an offer from Microsoft for Research Data Science Internship (Summer 2026)
- 2025.05: Graduated with my M.S. in Computer Science and continued to pursue my Ph.D. in Computer Science at Mizzou
- 2025.04: Selected as a Google PhD Fellowship Nominee (NLP) — one of three nominees from the University of Missouri
- 2025.04: Presented our work on hallucination detection at the AAAI Spring Symposium 2025 (AI for Scientific Discovery track)
- 2025.03: Received the Outstanding Master’s Student Award at the Mizzou Engineering Awards Banquet 2025
- 2025.03: Started development of ReflectMemory, focused on persistent memory control for long-context LLM reasoning
- 2025.03: Deployed an updated KubeLLM framework for multi-tenant LLM inference on GPU-based HPC clusters
- 2025.01: Two papers accepted at AAAI 2025, including HalluMat and HalluFormer
- 2025.01: Released benchmarking tools for hallucination detection in scientific LLMs
- 2024.09: Initiated documentation work on scalable LLM-as-a-Service infrastructure using Helm charts and node affinity scheduling
- 2024.01: Working as a TA for over 100 students in a web development course, guiding full-stack app development
- 2023.12: Led deployment of GPU-efficient LLM inference systems in the university’s Kubernetes-based HPC environment (Nautilus)
- 2023.08: Began research on faithfulness, interpretability, and robustness in large generative language models
- 2023.06: Admitted to the Ph.D. program in Computer Science at the University of Missouri
- 2023.05: Graduated with a B.Tech in CSE (Data Analytics) from VIT Vellore
- 2023.04: Honored with the Excellence in Research Award at VIT for multilingual NLP and social media analytics contributions
- 2023.03: Volunteered as an AI Community Evangelist at Adobe, contributing to community education and developer engagement
- 2022.11: Served as an Internshala Student Partner (ISP), leading brand campaigns and peer mentoring on campus
- 2021: Collaborated with the Synergy Team at VIT, supporting student experience initiatives and university development programs
- 2020: Joined the Brandiverse team as a creative contributor, working on outreach and media strategy
Publications
2026
2025
Under Review (2026)
Thesis & Earlier Work
Projects
Honors and Awards
Education
Ph.D. in Computer Science, University of Missouri
Advisor: Dr. Tanu Malik | GPA: 3.9/4.0
Research: Agentic AI Systems, Trustworthy AI, Autonomous Experimentation, Reproducibility
Funded by NASA, NSF, and Department of Defense
M.S. in Computer Science, University of Missouri
Advisors: Dr. Jianlin Cheng, Dr. Grant Scott | GPA: 4.0/4.0
Thesis: Deploying LLM-as-a-Service in Kubernetes HPC Clusters
B.Tech in Computer Science (Data Analytics), VIT Vellore
Thesis: Multilingual Sentiment Analysis on KOO platform
Awards: Dean's Research Excellence Award, Best Thesis Award
Experience
Microsoft — Research Data Science Intern (Offer Received)
University of Missouri, Radiant Lab — Research Assistant
NASA-funded research on reproducible scientific containers, AI-generated code reproducibility, and multi-model orchestration (Pick-and-Spin); work on bandit-based model switching (FlexiFlow) and autonomous experimentation (TRACE)
Advisor: Dr. Tanu Malik
University of Missouri, Data Intensive Computing Lab — Research & Teaching Assistant
DoD/ERDC-funded research on hallucination detection in LLMs (30% improvement); NSF-funded work on LLM-as-a-Service infrastructure
TA for Web Development: mentored 115+ students
Advisors: Dr. Grant Scott, Dr. Jianlin Cheng
Adobe — Volunteer Research Intern
Web scraping and information extraction for NLP team
Academic Service
Reviewer: NeurIPS (Outstanding Reviewer — AI4MAT Track), NeurIPS (Main Track), ICLR, ICML, ACL, AAAI, CIKM, IEEE
Teaching
- Teaching Assistant, Web Development (MERN Stack) — Fall 2025, Fall 2024, Spring 2024, Fall 2023



